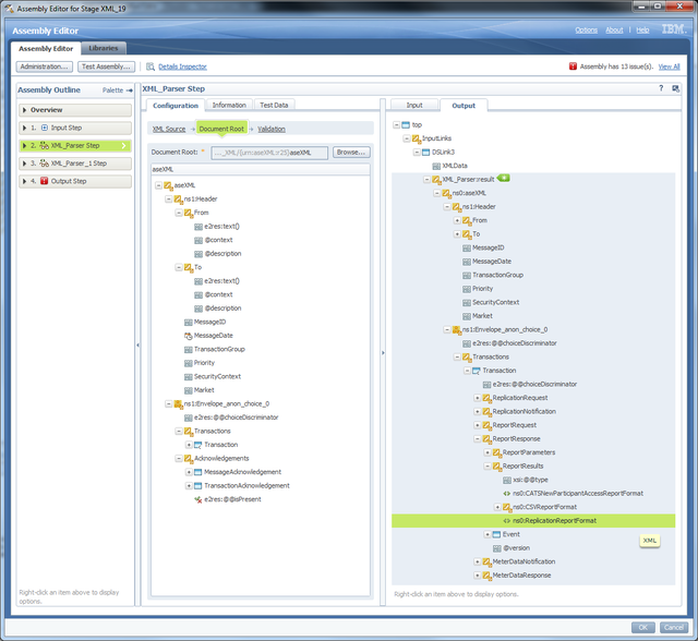
But in a parallel job using XML Stage, in the Assembly Editor, I'm not able to drill down to my leaf node in the first XML_Parser step.
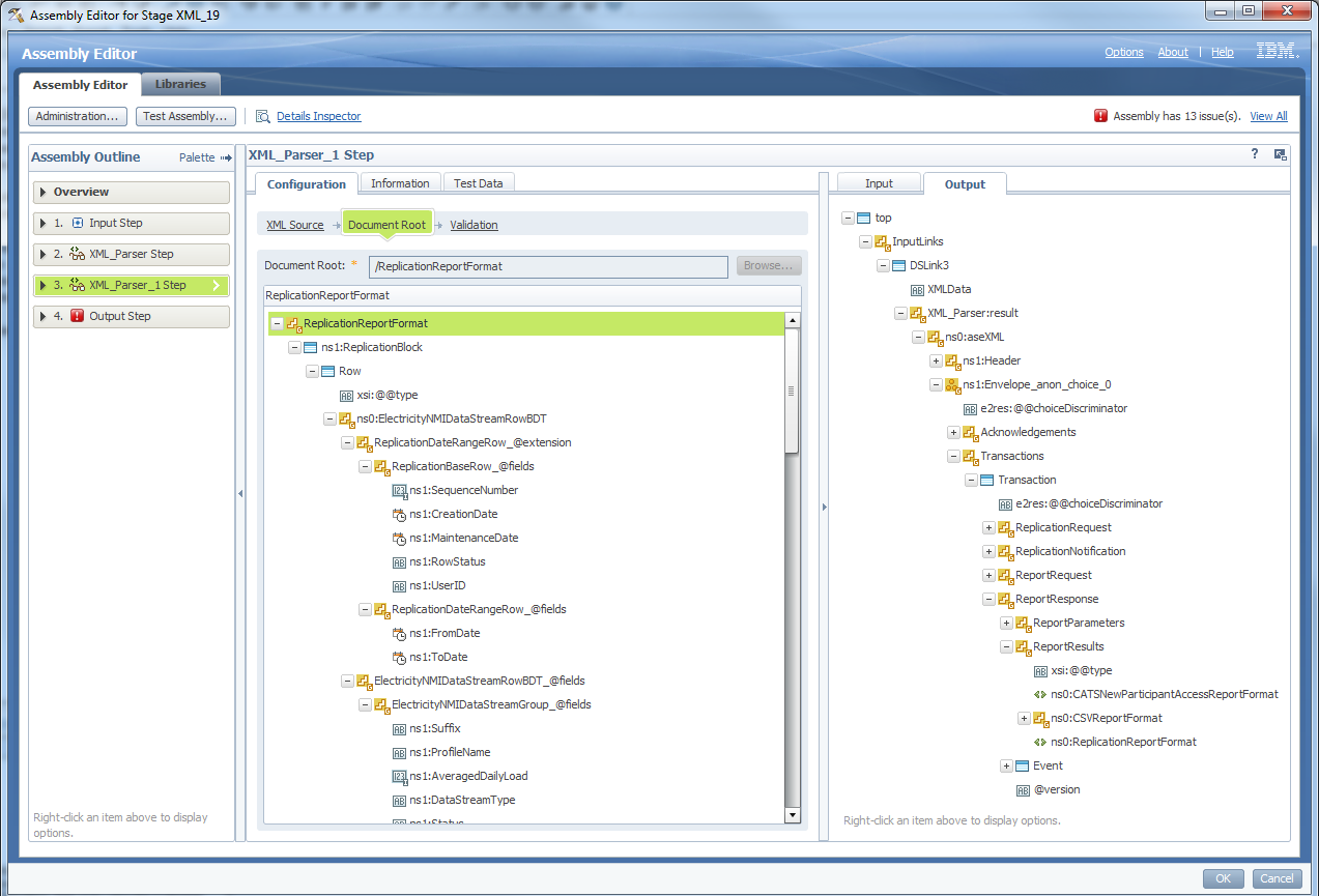
I created one more XML Parser step (XML_Parser_1 step) and gave the XML Source as the point where the element was auto-chunked in the previous step. But still it doesn't drill further in the output tab and I'm not able to see "XML_Parser_1 Step" result.
Can you tell me where I could be possibly be wrong?
Attached are the images for your reference
XML_Parser (Step1):

XML_Parser_1 (Step 2):

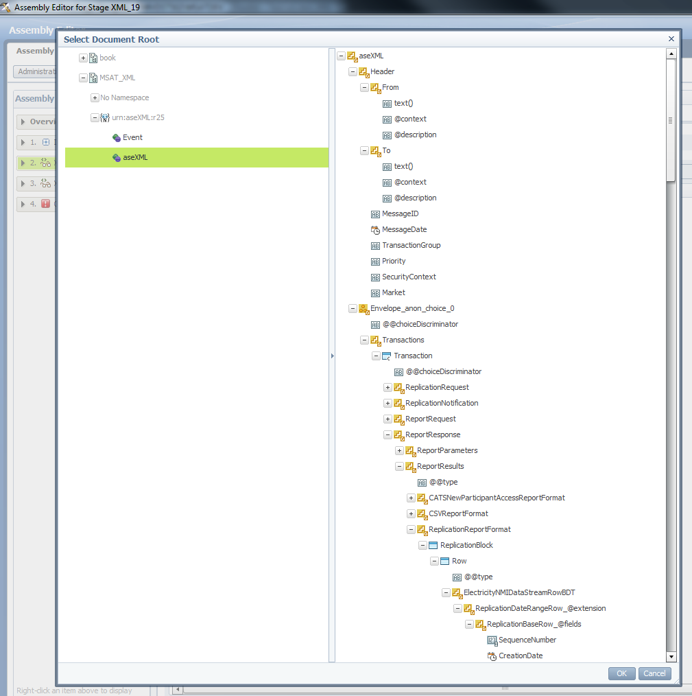
Schema:

